win10笔记本开不了移动热点的处理方法小白也能轻松解决
为了追求更好的电脑体验,很多人都选择了性能高效且携带便捷的win10笔记本电脑。然而,却有部分win10的用户反映,说他们的电脑存在热点开不了的问题。那么针对这些疑惑,小编在这里向各位分享一下win10笔记本开不了移动热点的处理方法。
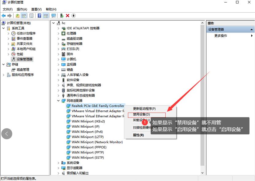
1、首先,右键点击“我的电脑”,并选择其中的“管理”。

2、进入页面后,我们双击左侧的“设备管理器”。

3、进入“设备管理器”页面后,我们点击右侧的“网络适配器”。

4、右键点击弹出的选项,看下将被禁止的设备重新启用。

5、如果说点击第一个不是被禁用的设备的话,就一个个的右键尝试,直到将所有设备启用。

6、调整成功后,win10电脑的移动热点就可以成功使用了。

而遇到这样的问题,我们可以通过“我的电脑”进行更深层度的调整,从而帮助我们更快的解决问题。
推荐系统
雨林木风 winxp下载 纯净版 永久激活 winxp ghost系统 sp3 系统下载
系统大小:0MB系统类型:WinXP雨林木风在系统方面技术积累雄厚深耕多年,打造了国内重装系统行业知名品牌,雨林木风WindowsXP其系统口碑得到许多人认可,积累了广大的用户群体,是一款稳定流畅的系统,雨林木风 winxp下载 纯净版 永久激活 winxp ghost系统 sp3 系统下载,有需要的朋友速度下载吧。
系统等级:进入下载 >萝卜家园win7纯净版 ghost系统下载 x64 联想电脑专用
系统大小:0MB系统类型:Win7萝卜家园win7纯净版是款非常纯净的win7系统,此版本优化更新了大量的驱动,帮助用户们进行舒适的使用,更加的适合家庭办公的使用,方便用户,有需要的用户们快来下载安装吧。
系统等级:进入下载 >雨林木风xp系统 xp系统纯净版 winXP ghost xp sp3 纯净版系统下载
系统大小:1.01GB系统类型:WinXP雨林木风xp系统 xp系统纯净版 winXP ghost xp sp3 纯净版系统下载,雨林木风WinXP系统技术积累雄厚深耕多年,采用了新的系统功能和硬件驱动,可以更好的发挥系统的性能,优化了系统、驱动对硬件的加速,加固了系统安全策略,运行环境安全可靠稳定。
系统等级:进入下载 >萝卜家园win10企业版 免激活密钥 激活工具 V2023 X64位系统下载
系统大小:0MB系统类型:Win10萝卜家园在系统方面技术积累雄厚深耕多年,打造了国内重装系统行业的萝卜家园品牌,(win10企业版,win10 ghost,win10镜像),萝卜家园win10企业版 免激活密钥 激活工具 ghost镜像 X64位系统下载,其系统口碑得到许多人认可,积累了广大的用户群体,萝卜家园win10纯净版是一款稳定流畅的系统,一直以来都以用户为中心,是由萝卜家园win10团队推出的萝卜家园
系统等级:进入下载 >萝卜家园windows10游戏版 win10游戏专业版 V2023 X64位系统下载
系统大小:0MB系统类型:Win10萝卜家园windows10游戏版 win10游戏专业版 ghost X64位 系统下载,萝卜家园在系统方面技术积累雄厚深耕多年,打造了国内重装系统行业的萝卜家园品牌,其系统口碑得到许多人认可,积累了广大的用户群体,萝卜家园win10纯净版是一款稳定流畅的系统,一直以来都以用户为中心,是由萝卜家园win10团队推出的萝卜家园win10国内镜像版,基于国内用户的习惯,做
系统等级:进入下载 >windows11下载 萝卜家园win11专业版 X64位 V2023官网下载
系统大小:0MB系统类型:Win11萝卜家园在系统方面技术积累雄厚深耕多年,windows11下载 萝卜家园win11专业版 X64位 官网正式版可以更好的发挥系统的性能,优化了系统、驱动对硬件的加速,使得软件在WINDOWS11系统中运行得更加流畅,加固了系统安全策略,WINDOWS11系统在家用办公上跑分表现都是非常优秀,完美的兼容各种硬件和软件,运行环境安全可靠稳定。
系统等级:进入下载 >
相关文章
- Win11内存完整性无法关闭的解决方法
- Win11 Wifi无法连接网络的解决方法
- Win7安装Office2010提示缺少MSXML组件怎么办?
- Win7的C盘扩展卷是灰色解决方法
- 笔记本如何用U盘重装Win7旗舰版系统?
- Win11怎么看电脑的型号和配置-Win11查看电脑型号和配置的方法
- 惠普笔记本Win7系统一键重装怎么操作?
- Win7按f8无法进入安全模式怎么办
- Win11重装之后不能联网怎么办-Win11重装之后不能联网的解决方法
- Win11系统Dns网络服务器未响应怎么办-Dns网络服务器未响应的解决方法
- Win11怎么手动设置ip地址和dns-手动设置ip地址和dns的方法
- Win11鼠标速度调不了怎么办
- Win11更新后无法启动怎么办
- Win11无法卸载edge浏览器怎么办-Win11卸载edge浏览器的方法
热门系统
推荐软件
推荐应用
推荐游戏
热门文章
常用系统
- 1windows7游戏版下载 番茄花园64位专业电竞版 ISO镜像 华硕电脑专用下载
- 2技术员联盟GHOST WinXP系统 最新通用装机版 v2022.01
- 3【惠普通用】惠普 HP Windows10 64位 专业装机版
- 4WindowsXP旗舰版下载 萝卜家园32位正式版 ghost镜像下载 免激活工具
- 5Win11企业版 免密钥激活番茄花园win11 ghost系统 ISO镜像 X64位 下载
- 6Windows10最新专业版 外星人系统x64位下载 激活工具 惠普笔记本专用下载
- 7萝卜家园x64位高级版 win11家庭版下载 GHOST镜像 笔记本专用下载
- 8风林火山win10稳定版 x86装机版下载 永久激活 ghost镜像下载
- 9【国庆特别版】番茄花园Windows11高性能专业版ghost系统 ISO镜像下载






















